零零信安暗网新闻 | 中国某军事航天行业*****超级计算中心10+PB机密数据泄露
零零信安作为国内领先的暗网威胁情报服务商,专注于为政府和企业提供全域暗网情报监测、数据泄露检测及闭环事件响应服务。
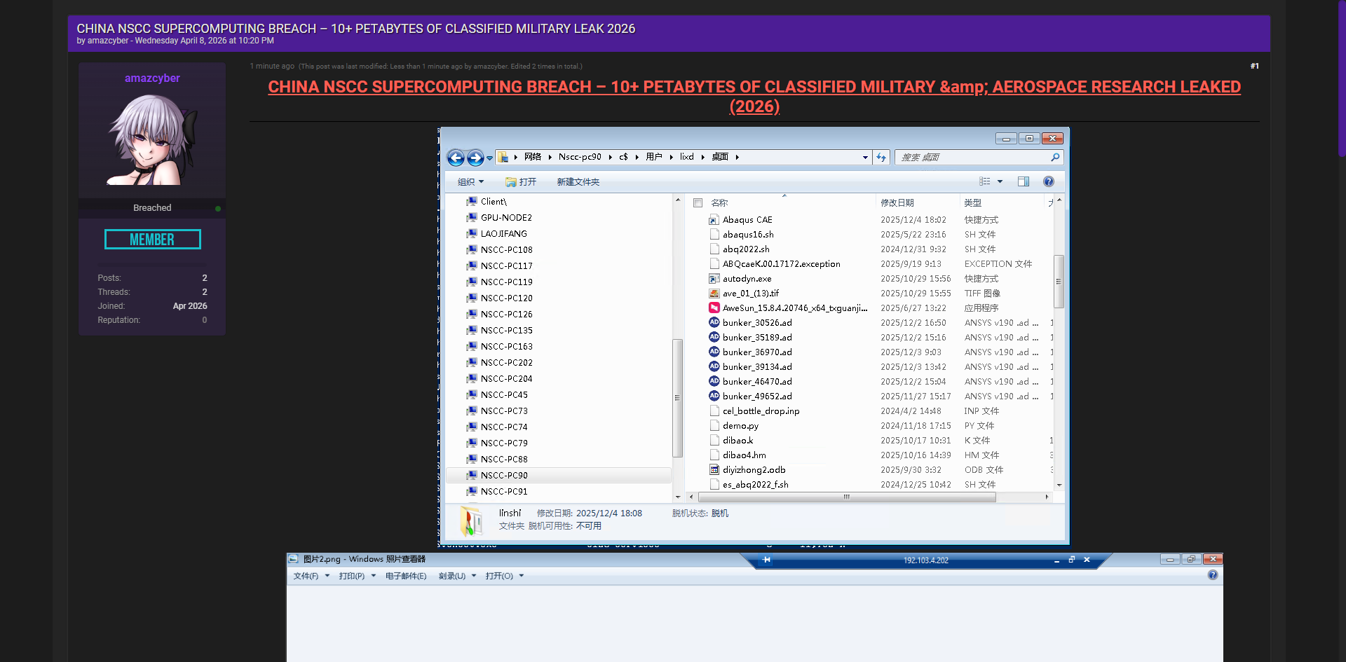
黑客论坛曝光中国某军事航天行业*超级计算中心大规模数据泄露,包含10+PB机密军事与航空航天研究数据,泄露文件涉及超级计算节点、GPU集群、模拟软件及大量科研项目文件。
据称泄露内容如下:
● GPU节点配置数据
●超级计算节点文件
●军事模拟软件(ANSYS等)
●航空航天研究项目文件
●节点配置与日志
●机密科研文档
总结
此次某军事航天行业*****超级计算中心数据泄露规模巨大,涉及国家关键军事与航空航天核心技术,可能导致知识产权外泄、供应链攻击及国家安全风险。相关机构需立即加强数据安全审查并启动应急响应。
更多每日/月度暗网情报分析,请访问 https://00sec.com 或关注公众号“零零信安科技”。
